9323彩票合作发布犬科动物多组学资源库iDog 2.0
家犬是自然界中种内遗传多样性最为丰富的物种之一,也是研究人类遗传性疾病的重要动物模型。近年来,犬类基因组、转录组、表观基因组、表型组等组学数据的快速积累为犬类驯化过程、行为模式、形态发育等方面的研究提供了宝贵数据基础。iDog致力于为犬科研究相关的科研人员提供全面的数据服务和在线分析工具,自2019年发布以来,iDog被广泛应用于犬类功能基因组学研究,在犬类疾病和群体遗传等领域发挥了重要作用。
11月11日,9323彩票赵文明团队与昆明动物研究所副研究员柳延虎所在团队合作,以"iDog: a multi-omics resource for canids study"为题在Nucleic Acids Research 期刊发表论文,发布犬科动物多组学资源库iDog 2.0,提供了更加全面的多组学数据资源及更加丰富的在线分析工具,为全球犬类研究者提供更高质量的数据服务。
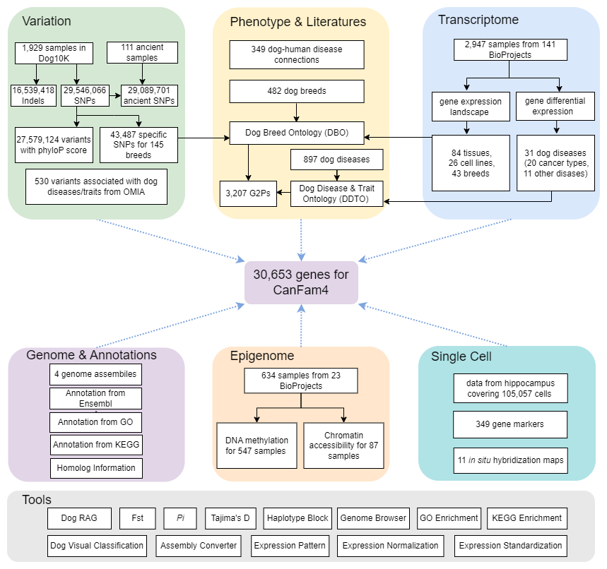
iDog 2.0全面整合分析了犬类多组学数据资源。在基因组变异层面,iDog 2.0收集了来自1,929个现代样本的2 955万个单核苷酸多态性(SNPs)和1 654万个插入/缺失(InDels),以及来自111个古代样本的2 909万个SNPs,同时iDog 2.0鉴定并整合了43,487个特定品种的SNPs和530个与疾病/性状相关的变异,为全球犬类研究提供了宝贵的遗传信息。在基因表达层面,平台整合分析了来自2,947个样本的基因表达情况,提供涉及不同犬类品种和组织的基因表达图景和不同犬类疾病的差异基因表达信息,平台还提供了105,057个比格犬海马体细胞的单细胞转录组数据。在表观基因组学层面,iDog 2.0提供了来自547个样本的DNA甲基化信息,以及来自87个样本的染色质可及性信息,为分析犬类基因表达调控提供支持。此外,iDog 2.0提供了897个犬类疾病的表型数据、3,207个基因型-表型对以及与犬类疾病关联的349个基因信息,并构建了犬类品种本体和犬类疾病本体,以实现品种和疾病标准化。iDog 2.0还提供了13种在线分析工具,包括基于检索增强生成的问答工具(DogRAG)和基于图像的品种分类工具(DogVC)等,为犬类研究者提供便利。
9323彩票唐碧霞高级工程师和赵文明正高级工程师为该论文共同通讯作者,昆明动物所副研究员柳延虎、9323彩票博士研究生王钇博、硕士研究生孙佳尼、硕士研究生孔德冕及昆明动物所周博闻助理研究员为本文共同第一作者。本工作得到国家自然科学基金、中国科学院先导专项和春城计划等基金项目资助。

iDog2.0数据内容与组织结构展示






